1. Prozessberatung
•Phase 1: Definition der zu untersuchenden Bereiche
Dies kann ein Prozessablauf sein, wie der Auftragsprozess, oder eine ganze Abteilung wie die Fertigungsplanung oder die Zusammenarbeit mit einem Lohnbearbeiter.
Phase 2: IST-Aufnahme
Mengengerüst
- Anzahl Einzelaufgaben
- beteiligte Mitarbeiter
- Zeitbedarf (FTE)
- Kosten
- beteiligte Mitarbeiter
- Zeitbedarf (FTE)
- Kosten

Analyse-Workshop
- Aufnahme des Prozesses
- Schnittstellen (vorgelagerter und nachgelagerter Prozess)
- Problembereiche
- Quick Wins
- Schnittstellen (vorgelagerter und nachgelagerter Prozess)
- Problembereiche
- Quick Wins

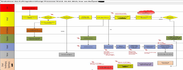
Dokumentation - IST-Zustand als EPK-Diagramm (ereignisgesteuerte Prozesskette)
- Quick Wins

Phase 3: Soll-Zustand
- Entwurf
- Dokumentation als EPK-Diagramm
- Maßnahmenkatalog
- Berechnung der Kosten- und Zeitersparnis (€ und FTE)
- Dokumentation als EPK-Diagramm
- Maßnahmenkatalog
- Berechnung der Kosten- und Zeitersparnis (€ und FTE)

